VWorks Setup Guide : Tracking and managing labware in storage : Removing labware information from the inventory database

Removing labware information from the inventory database
About this topic
You can remove labware information from the inventory database in one of many ways.
 
You can also use the plateDB and InventoryLabware JavaScript functions to remove labware information from the database. For more information, see plateDB object and InventoryLabware object.
To replace the entire inventory database with known configuration and contents, use the inventory management export and import commands. For instructions, see Exporting and importing the inventory data.
Running a protocol to unload labware from a storage device
You can run a protocol to unload a batch of labware from storage devices. During the run, the system will automatically track the labware (with or without barcodes) and update the inventory database.
To run a protocol to remove labware from a storage device:
1
Prepare one or more empty Labware Stackers before running the protocol.
2
Unload task to remove the labware from the storage device.
Upstack task to move the labware into an available stacker.
 
For instructions on how to write protocols, see Creating a protocol: basic procedure.
3
Make sure that the Upstack task is configured to use the appropriate stacker.
 
4
In the Inventory Editor, identify the labware that you want to move:
a
Click the Unload task.
b
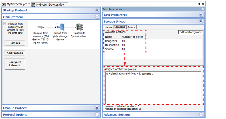
Click Storage Load.
c
Click the Locations tab.
d
Click Edit location groups to open the Inventory Editor.
e
Click the Inventory Management tab. Note the device, cassette and slot numbers for the labware that you want to remove.
 
5
If necessary, create a location group in the Inventory Editor that contains the labware you want to remove. See Creating and managing location groups for instructions.
Save the changes and confirm it by making sure it is listed in the Available locations area on the Locations tab of the Load Task Parameters toolbar.
6
Drag the location group into the Assigned locations area.
 
7
8
9
In the Run Configuration dialog box that appears, specify the number of times to run the protocol. Type a number that is equal to or less than the number of labware you want to unload from the storage device.
10
Click Finish. The protocol run starts.
11
Removing selected labware information from the database
You can remove individual labware entries in the inventory database. Use this method if you want to remove labware entries under the following scenarios:
To remove labware entries from the database:
1
2
Click the Inventory Management tab.
3
If you are deleting a batch of labware entries, you can CTRL+click to select non-contiguous entries, or SHIFT+click to select contiguous entries.
 
4
5
Storage devices that have their own barcode readers. To validate the changes, in the Inventory Editor Inventory Management tab, click Re-inventory selected locations. For instructions, see Reinventorying the labware inventory.
Related information