VWorks User Guide : Maintenance and troubleshooting : Using breakpoints to monitor and troubleshoot tasks

Using breakpoints to monitor and troubleshoot tasks
About breakpoints
A breakpoint is a point in the protocol where you want the system to pause operation. Adding a breakpoint at a task pauses the run or simulation and opens the Debugger dialog box before the system performs the actual task. The Debugger dialog box provides JavaScript information for the corresponding task.
Breakpoints enable you to do the following:
For example, you can add a breakpoint at an aspirate task to pause the system just before the aspirate task starts. During the pause, you can verify the task parameter values in the JavaScript engine, after the task’s script executes, and before the parameters are applied to the task.
During the protocol run, the following sequence occurs when the software reaches a breakpoint:
 
Note: If the breakpoint is on a task within a loop or if the protocol is run multiple times in one session, the protocol will pause each time it reaches that task.
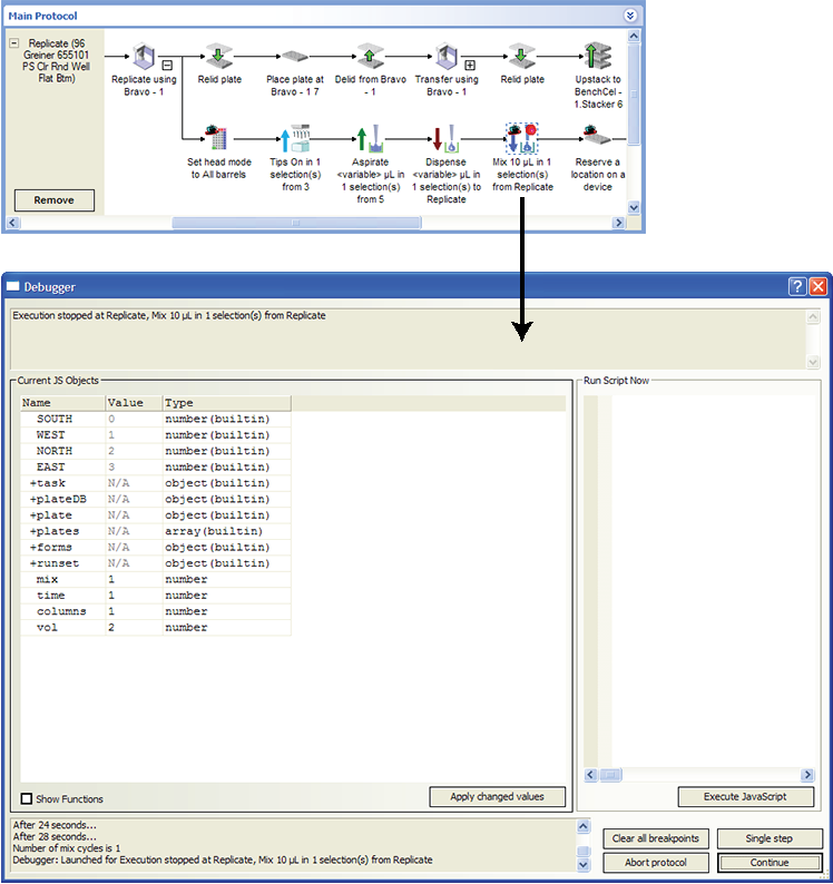
Figure. A breakpoint in a protocol and the corresponding Debugger dialog box
 
Adding breakpoints
You can add as many breakpoints as you want in a protocol. In addition, you can add breakpoints while a protocol or simulation is running.
To add a breakpoint:
1
In the Protocol area, right-click the task at which you want the breakpoint.
2
In the shortcut menu that appears, click Set breakpoint. A red dot appears on the task icon.
 
Using a breakpoint during a simulation or a dry run
To use a breakpoint in a protocol:
1
2
Under Current JS Objects in the Debugger dialog box, look in the Name column for the object that you want to view. Click the + symbol next to the object name to view the corresponding properties.
For example, the following figure shows the task object properties for an aspirate task at which a breakpoint was set.
 
Note: To show the functions (methods) as well as the properties associated with the JavaScript object, select Show Functions, and then expand the object in the Name column.
3
In the Value column, change a property value, if required. For example, you might change the task.Volume value from 2 to 3.
4
5
a
Type the script in the Run Script Now area.
b
Click Execute JavaScript.
The status of the script appears in the bottom left of the Debugger dialog box.
For example, you could type the script runset.clear()to clear all the entries in the runset manager, except for currently running protocol.
 
6
 
Removing breakpoints from an open protocol
You can remove breakpoints individually or you can remove all breakpoints with one command.
To remove a specific breakpoint:
1
2
To remove all breakpoints in a protocol:
1
2
In the menu that appears, click Clear all breakpoints.
Related information
 
Contacting Agilent Technologies and reporting problems